Kundenreferenz FAM Minerals & Mining GmbH - pdf lesen
 
        Die FAM Minerals & Mining GmbH (FAM) in Magdeburg entwickelt, produziert und vertreibt Maschinen entlang der kompletten Transportkette für Schüttgüter. Die Maschinen kommen bei der Gewinnung und Förderung, beim Verladen und Lagern sowie bei der Aufbereitung mineralischer Rohstoffe zum Einsatz. Niederlassungen, sog. Hubs, bestehen in allen Teilen der Welt. Seit 2022 gehört FAM zur Beumer Group.
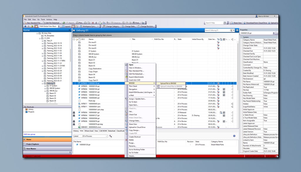
Die Suche nach einem modernen, leistungsstarken PDM-System hatte bei FAM schon vor dem Einstieg von Beumer begonnen, um die Anforderungen an Automatisierung zu realisieren. Es gab damals kein einheitliches System für die Datenspeicherung. Ordnung und Struktur wurde im Wesentlichen auf File-Ebene geschaffen. Stücklisten mussten manuell ins SAP übertragen werden. Das kostete Zeit und war fehleranfällig.
 
         
                     
         
        