Slickers Technology
Slickers Technology

Überzeugend

Dank MuM können die Konstrukteure bei Slickers Technology ihr Autodesk Vault sinnvoll nutzen und effektiver arbeiten

Mit Autodesk Inventor und Autodesk Vault sollten die Konstrukteure des Sondermaschinenbauers Slickers Technology GmbH und Co. KG in Geldern zum Team werden. Doch erst eine Neu-Konfiguration und intensive Schulung durch MuM machten aus dem Dokumentenmanagementsystem ein nützliches Werkzeug. Allein durch die Funktion Plotauftrag sparen die Konstrukteure heute pro Maschine viele Stunden Suchzeit.

Unabsichtlich ungebremst in ein Hindernis rasen? – Eine Horrorvorstellung! Genau deshalb achten Fahrzeughersteller sorgfältigst darauf, dass die dünnen Rohre für die Bremsflüssigkeit von allerhöchster Qualität sind. Sie dürfen nicht die kleinsten „Lunker“, also Einschlüsse von Fremdkörpern, und keine Kratzer aufweisen. Ähnliche Ansprüche haben Hersteller in der Luft- und Raumfahrt, im Kraftwerks- und oft auch im Anlagenbau. Um diese Qualität sicherzustellen, bedient man sich zerstörungsfreier Prüfmethoden mittels Ultraschall.
Slickers Technology

Weltweit einzigartig

Die meisten Ultraschallprüfanlagen, die schnell und gründlich Rohre testen können, stammen aus Geldern am Niederrhein. Dort hat sich Slickers Technology auf die Entwicklung und Herstellung von Ultraschallprüfanlagen spezialisiert und ein eigenes, weltweit einzigartiges Verfahren entwickelt. Mehrere Ultraschallköpfe rotieren in hoher Geschwindigkeit um die Rohre und liefern eine Fülle von Daten, die die Anlage unmittelbar elektronisch auswertet. Die Rohre werden – wie die Erbsen bei Aschenputtel – sofort richtig sortiert: die Einwandfreien nach links, der Ausschuss nach rechts oder umgekehrt. Je nach Anlage werden die fehlerhaften Stellen auf den Rohren zusätzlich farbig markiert.

Dokumentenmanagement „läuft mit“

Jede Prüfanlage wird exakt nach Kundenanforderungen gefertigt – ein Einzelstück, das gut und gerne aus 25.000 Einzelteilen bestehen kann, von denen mehr als 5.000 keine Kaufteile sind, sondern im eigenen Haus entwickelt und produziert werden. Teile und Baugruppen werden selbstverständlich nicht für jede Maschine von Grund auf neu entwickelt, sondern gleich oder zumindest ähnlich wiederverwendet.

Darum hatte man bei der Einführung von Autodesk Inventor vor rund zehn Jahren auch gleich Autodesk Vault als Dokumentenmanagementsystem beschafft. Jedoch hatte man dieses System nur auf Servern und Arbeitsplatzrechnern installiert, die Möglichkeiten des Dokumentenmanagements blieben zunächst unerklärt. Die Konstrukteure arbeiteten im Wesentlichen wie gewohnt weiter und umgingen die Dokumentenverwaltung, wo immer es möglich war.

Vorteile wirklich ausnutzen

Das änderte sich jedoch, als das Konstruktionsteam von zwei auf sechs Leute anwuchs und es immer wieder nötig wurde, Daten auszutauschen, Konstruktionen abzugleichen und Projekte gemeinsam weiterzuentwickeln. Jörg Kraemer war als Maschinenbautechniker neu zum Team gestossen und wusste, dass Vault mehr kann, als Dateien – schlimmstenfalls zur Unzeit – mit einem Schreibschutz zu versehen. Als neuer CAD-Administrator machte er sich auf die Suche nach einem Schulungsanbieter für Autodesk Vault.

Anlässlich einer Hausmesse bei MuM stellte sich heraus, dass der Vault-Experte der Niederlassung nicht nur Know-how in Sachen Software und Schulung besass, sondern auch ein Bekannter aus Ausbildungs- bzw. Umschulungszeiten von Jörg Kraemer war. „Nicht dass der Kontakt zu MuM je schwierig gewesen wäre, aber eine ‚gemeinsame Vergangenheit‘ macht den Einstieg in die Zusammenarbeit noch einmal leichter“, erinnert sich Jörg Kraemer.
Slickers Technology
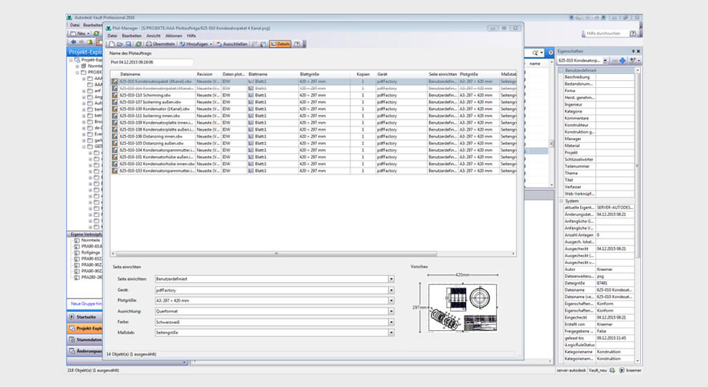
Das „Zusammentragen“ aller Zeichnungen zu einem Projekt und die Vorbereitung zur Ausgabe dauert dank Autodesk Vault auch bei Großanlagen selten länger als zwei Stunden.
Slickers Technology
Von 25.000 Einzelteilen einer Maschine sind über 5.000 Teile Eigenentwicklungen. Da ist ein Dokumentenmanagementsystem unerlässlich.

Konfiguration als Dienstleistung

Zunächst wurden die installationsabhängigen Defizite beseitigt: MuM konfigurierte Autodesk Vault so, dass die wichtigen Funktionen wie Eingabe von Teil- und Produkteigenschaften (iProperty), Ein- und Auschecken von Dokumenten, Versionierung, Freigabeprozesse, Plotaufträge usw. überhaupt nutzbar wurden. Bestandsdaten wurden sukzessive neben dem Tagesgeschäft ins System übernommen.

Schulen und überzeugen

Im nächsten Schritt ging es darum, diese Vorteile auch zu kommunizieren. Schließlich hatten die Konstrukteure schon mehrere Jahre Erfahrung darin, das Dokumentenmanagement „links liegen“ zu lassen, und die Vorbehalte waren groß. Die Vorzüge nur aufzuzählen, genügte nicht. In einer umfassenden Schulung konnten die Konstrukteure sich mit den Möglichkeiten ihres Systems auseinandersetzen. Dabei hatte wohl jeder sein ganz persönliches Aha-Erlebnis.

Das Umgewöhnen dauerte eine Weile, denn im ersten Moment scheint die Arbeit mit Vault mehr Aufwand mit sich zu bringen: Wer später Bauteile und Baugruppen in der Datenbank wiederfi nden will, muss die nötigen Daten schon während der Konstruktion korrekt eingeben. Nach und nach wurden die Konsequenzen dieser Arbeit sichtbar, und damit war aus den Vorbehalten Akzeptanz auf der ganzen Linie geworden.
Slickers Technology
Slickers Technology

Jetzt wird Zeit gespart

„Zu wissen, dass ich, unabhängig davon, wer eine Zeichnung erstellt oder zuletzt bearbeitet hat, immer die korrekte, aktuelle Version bearbeite, ist eine große Erleichterung“, sagt Jörg Kraemer. Wenn jemand aus dem Team unerwartet ausfällt, können die anderen ohne Probleme am Projekt weiterarbeiten: Alle dazu nötigen Informationen sind da. Vor allem das Zusammenstellen der Dokumentationen ist für Jörg Kraemer und seine Kollegen eine „Lieblingsfunktion“. Die gültigen Zeichnungen von mehr als 5.000 Einzelteilen herauszusuchen und gemeinsam mit der Maschinenzeichnung auszugeben, war „vor Vault“ eine Arbeit von mehreren Tagen. Heute dauert dieser Vorgang zwei Stunden – vom Erteilen des Suchauftrags an Vault bis zum Speichern des PDF-Dokuments, das alle Dateien in der richtigen Reihenfolge enthält. Einmal erstellte und gespeicherte Plotaufträge von Standardkomponenten aktualisieren sich quasi von selbst auf die neueste gültige Version. Dadurch fl ießen alle Änderungen zwischen dem letzten fertigen und dem aktuellen Auftrag ein.
Slickers Technology

Kompatibel mit den eigenen Wertvorstellungen

Die Entscheidung für MuM hat sich nicht nur im Hinblick auf die Arbeit mit Vault gelohnt. Auch wenn es um Updates geht, möchte man nicht mehr auf MuM verzichten. Mit dem neuen Lizenzmodell erhält Slickers jedes Jahr die aktuellen Versionen von Autodesk Inventor und Autodesk Vault als Update. Für die Installation werden die MuM-Fachleute gebucht – und nach knapp zwei Tagen sind alle Arbeitsplätze auf dem neuesten Stand und korrekt installiert. Dazu kommen die Leistungen der Hotline, die im Softwarewartungsvertrag enthalten sind. „Dann loggt sich jemand per MuM TeamViewer in unser Netzwerk ein, prüft, woher der Fehler kommt und gibt uns Tipps oder korrigiert eine Einstellung, so dass wir zügig weiterarbeiten können“, erzählt Jörg Kraemer. „Das ist genau so, wie wir uns hier die Zusammenarbeit mit einem Lieferanten vorstellen.“
Slickers Technology